|
<< Click to Display Table of Contents >> Navigation: Peer Global File Service Help > DFS-N Management Jobs > Managing DFS Namespaces > Adding a Folder Target |
You can add a folder target for a namespace folder.
Note: A DFS-N Namespace job must be running before you can edit it.
To add a folder target for a namespace folder:
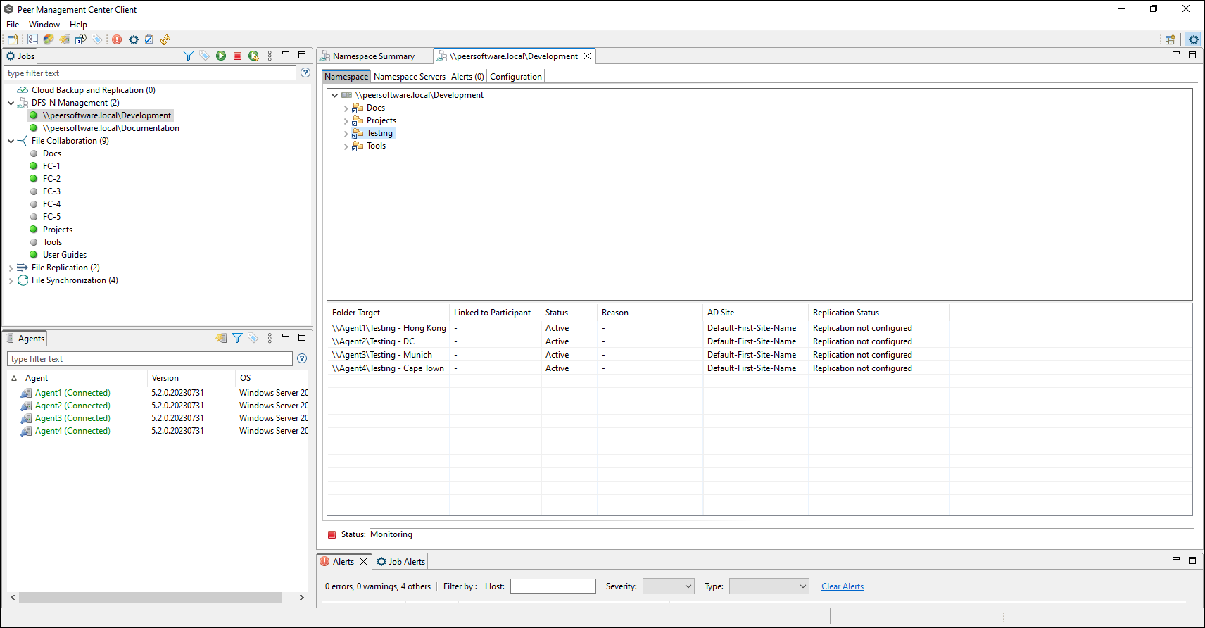
1.Double-click the job name in the Jobs view or the Namespace Summary view to open the runtime view for the job.

The runtime view for the job is displayed.

2.Right-click the folder you want to add a folder target to, and then select Add Folder Target.

The New Folder Target wizard appears.
3.Enter the UNC path to a shared folder.

4.Click Add.
The folder target is added to the Folder targets section.

5.Repeat Steps 3-4 to add additional folder targets if desired.
6.Click Next.
The Confirmation page is displayed.

7.Review the folder targets.
8.Click Create if the configuration is correct; otherwise, click Back and correct the configuration.
The Results page is displayed.

9.Click Close.
The runtime view for the job is displayed.

10.Click the folder you just added.
The newly added folder targets are listed in the Folder Target section of the job's Namespace tab. (Depending on how many namespace folders you have, you may need to scroll to view the Folder Target section.)
