|
<< Click to Display Table of Contents >> Navigation: Peer Global File Service Help > DFS-N Management Jobs > Creating a DFS-N Management Job > Step 9: Results |
The Results page has two tabs: Tasks and Errors.
1.Review the results in the Tasks and Errors tabs.

2.Review each task to verify that it was successful; if there were any errors, click the Errors tab to view more details about the problem.
3.After reviewing, click Close.
If there are no errors, the job automatically starts and the summary view for the new job is displayed.

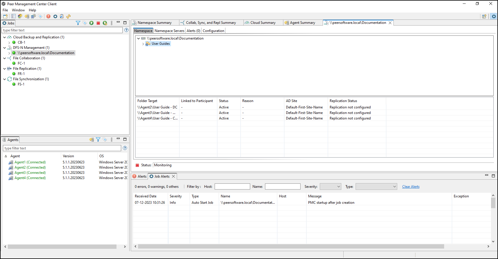
4.Select the namespace in the Namespace tab and then select the namespace folder to view its folder targets.
The folder targets appear in the panel below.
